The DAACS website is powered by a large relational database designed by Archive staff with the input from Steering Committee members and collaborating institutions. Over two hundred tables come together to form the robust relational database that is the backbone of the archive. Today the database contains fine-grained information on over 2 million artifacts, 50,000 excavated contexts, as well as thousands of objects and images from 73 archaeological sites located throughout the Maryland, Virginia, North Carolina, South Carolina, Tennessee, Barbados, Dominica, Jamaica, Monserrat, Nevis, and St. Kitts. Scholars and the public may access all of these data, for free, using DAACS’s easy-to-use point and click query interfaces available through the Query the Database section of this website.
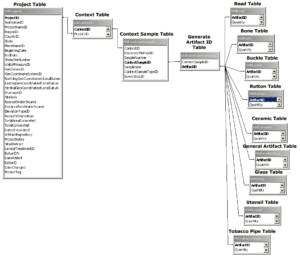
The links on the right provide the field names and authority terms for each data table in DAACS. Below we provide basic diagrams of the data structures of each major data table in the DAACS database. Each table structure includes field names, authority terms, and basic schematic relationship diagrams for those interested in the structure behind the DAACS database. The fields and authority terms are updated regularly so you will view the most current data structures.
A Brief History of the DAACS Database
MAY-OCTOBER 2000
Jillian Galle and Fraser Neiman begin sustained work identifying analytical needs, developing classification and measurement protocols, and the logical structure of the database, in collaboration with archaeological colleagues from around the Chesapeake who comprise the DAACS Steering Committee.
OCTOBER 2000
The DAACS Steering Committee Workshop, which brought together over 30 archaeologists and historians working on issues of slavery in the early modern Atlantic World, is held at Monticello. This two-day conference focuses on historical and archaeological goals for DAACS and how they might be achieved. Drafts of the archive’s protocols and data structures are presented and critiqued.
OCTOBER 2000 – JUNE 2001
The archive’s data structures are revised, based on continuing consultation with Steering Committee members. Development begins on the DAACS database application, which instantiates those protocols. The DAACS database application consists of a MS-SQL server backend, with an Microsoft Access frontend, with VBA customization to expedite data entry. The system is programmed by KEANE and Convoy, Inc.
JUNE 2001– 2007
DAACS database application is stable. Data entry begins.
JANUARY 2004
DAACS debuts on the web at http://idigstaug.ufarch.org. All of the data contained within DAACS’ MSSQL database are made available through the DAACS website via an easy-to-use PHP query interface.
2007
The DAACS database frontend application is completely rebuilt and customized in-house, by Derek Wheeler, for efficient navigation by data entry personnel. The data-entry client is programmed in Visual Basic and is linked to a DAACS MS-SQL Server backend via a local network. The DAACS MSSQL database continues to reside at Monticello.
MARCH 2013
The Digital Archaeological Archive of Comparative Slavery was awarded a grant from the Andrew W. Mellon Foundation to fund the DAACS Research Consortium. The DAACS Research Consortium (DRC) is an innovative, collaborative project that will allow faculty, students and scholars from leading graduate programs and museums to contribute data from archaeological collections to Digital Archaeological Archive of Comparative Slavery through the development of a web accessible application. The Mellon grant will fund development of new software infrastructure, using open-source tools, in a partnership with the University of Virginia’s Institute of Advanced Technology in the Humanities (IATH) and Convoy, a Charlottesville-based design firm. The software will allow DRC partners to use an ordinary web browser to enter data from their excavations into the DAACS database, to discover meaningful patterns, and to compare patterns across geographically scattered archaeological sites.
MARCH 2013– MAY 2014
The DRC database application is developed by IATH, Convoy, Inc, and DAACS. The DAACS MSSQL database is reprogrammed as an open-source PostgreSQL database. The new PostgreSQL database is served to DRC partners and DAACS staff over the internet using Ruby-on-Rails. This first-of-its kind web-based database application is allowing our geographically dispersed collaborators to digitize, analyze and share their archaeological data with one another and with the wider archaeological community via the DAACS website. Please visit the DAACS Research Consortium to learn more.
Please contact us if you would like more detailed information on the DAACS database.



